[Download] DataCharger Windows 10+ Driver Update (v10.61.20.237 : Date: 2024 June 13)
Having an issue with your Microsoft Surface tablet when used with our DataCharger? Try downloading this driver update!
The default, Windows Update provided driver from 2006 may exhibit odd performance issues in rare cases - downloading the driver as per the instructions below may solve your issue!
Download Driver here: https://www.vidabox.com/drivers/dc_win10_x64_v10.61.20.237_2024-06-13.zip
The default, Windows Update provided driver from 2006 may exhibit odd performance issues in rare cases - downloading the driver as per the instructions below may solve your issue!
Download Driver here: https://www.vidabox.com/drivers/dc_win10_x64_v10.61.20.237_2024-06-13.zip
Step by Step Installation Instructions:
1. On your Microsoft Surface tablet, download and un-zip / extract the files onto a directory.2. Copy the full path of where you extracted the driver files.
- Example: C:\Downloads\SomeFolder\
3. Next, click on START -> start typing Computer Management and open the app
4. Connect your DataCharger now. The screen should flash / refresh since a new device was added
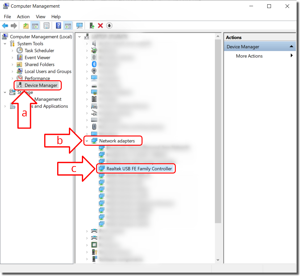
5. Go into DEVICE MANAGER [a] -> NETWORK ADAPTERS [b] -> Find Realtek USB FE Family Controller [c]

6. Right Click -> UPDATE DRIVER

7. Choose / click BROWSE MY COMPUTER FOR DRIVERS

8. Paste the full path from step 2 into the Search for drivers in this location [a] -> click NEXT [b]

9. The system will then install the newly downloaded drivers and update
10. Be sure to REBOOT your system now - then we are finished with this update!











